Схемы работы кассовой программы в локальной сети торговой точки
Описание схем, которые можно организовать для работы с программой на нескольких компьютерах, объединенных в локальную сеть
Nextmarket позволяет создавать различные схемы работы при использовании кассовой программы на нескольких компьютерах.
Использование кассовой программы на одном компьютере
Это самая простая схема использования кассовой программы. Используется только один компьютер, на котором находится база данных, сама программа, и к этому же компьютеру подключено необходимо оборудование.
Такая схема используется в небольших торговых точках с одним рабочим местом, где происходит работа кассира и выполнение других операций: приемка товаров, инвентаризации, печать ценников и т.п.

Кассовый компьютер
В схеме используется один компьютер. На нем:
- Установлена СУБД Firebird и находится база данных
- Установлена Nextmarket
- Подключено оборудование:
- сканер штрихкодов
- онлайн-касса
- весы
- банковский терминал
Процесс настройки
Для работы необходимо:
- Установить Nextmarket
- Настроить подключенное оборудование
- При необходимости создать и настроить учетные записи для сотрудников
!!! info "Информация" Отдельная установка СУБД обычно не требуется, т.к. она идет в установочном файле с программой (в сборках Full Setup)
Полезные материалы
Использование кассовой программы на двух компьютерах (сервер/клиент)
Схема с использованием принципа работы “сервер/клиент”, где в связке находится уже два компьютера. По аналогии схема может быть расширена до большего количества кассовых рабочих мест.

Компьютер администратора (сервер)
На этом компьютере:
- Установлена СУБД Firebird и находится база данных
- Установлена Nextmarket для работы администратора
- Подключено оборудование:
- Офисный принтер А4
- Принтер этикеток
На этом компьютере администратор сможет выполнять необходимые операции: приемка товаров, списания, переоценка, редактирование карточек товара, печать ценников.
Также будут видны все изменения, внесенные с кассового компьютера в реальном времени. Это позволит контролировать сделанные продажи и отслеживать актуальные остатки.
Кассовый компьютер (клиент)
На этом компьютере:
- Установлена Nextmarket для работы кассира
- Подключено оборудование:
- Сканер штрихкодов
- Онлайн-касса
- Весы
- Банковский терминал
На этом компьютере продавец сможет выполнять кассовые операции: продажа товаров, возврат, платеж по задолженности, печать кассовых чеков, прием оплаты картой и т.д.
Информация о товарах будет загружаться из базы данных, расположенной на компьютере администратора (сервере). Т.е. цены и остатки товаров будут актуальными в любой момент времени.
Процесс настройки
Для работы по такой схеме необходимо:
- Организовать подключение по локальной сети между компьютерами “сервер” и “клиент”
- Настроить статичный ip-адрес для компьютера “сервер”
- Установить Nextmarket на компьютер “сервер”
- Установить СУБД Firebird на компьютер “сервер” (обычно устанавливается с Nextmarket)
- Установить Nextmarket на компьютер “клиент” и настроить подключение к компьютеру “сервер”
- Настроить подключенное кассовое оборудование
- Создать учетные записи сотрудников
- Настроить права доступа
Полезные материалы
- Установка программы Nextmarket
- Видео-урок: настройка сотрудников и прав доступа
- Настройка работы по схеме "сервер + клиент"
- Как узнать ip-адрес компьютера в локальной сети
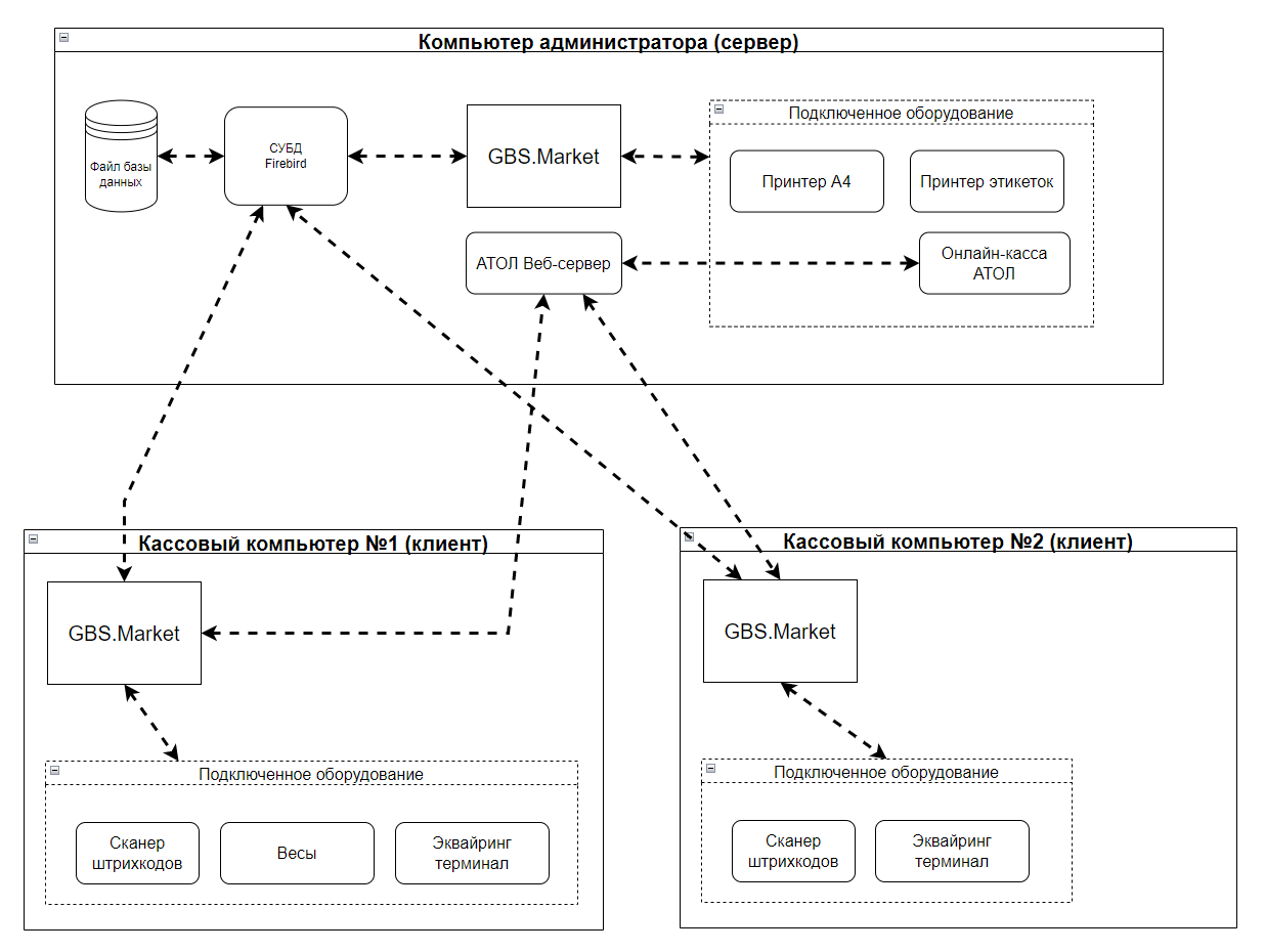
Использование кассовой программы на трех компьютерах (сервер/клиент)
Следующая схема: компьютер “сервер” и два компьютера “клиент”. Описанная схема предполагает использование одной онлайн-кассы для всех трех компьютеров. По аналогии схема может быть использована для большего количества рабочих мест.

Компьютер администратора (сервер)
На этом компьютере:
- Установлена СУБД Firebird и находится база данных
- Установлена Nextmarket для работы администратора
- Установлен АТОЛ Веб-сервер
- Подключено оборудование:
- Онлайн-касса АТОЛ
- Офисный принтер А4
- Принтер этикеток
На этом компьютере администратор сможет выполнять необходимые операции: приемка товаров, списания, переоценка, редактирование карточек товара, печать ценников.
Также будут видны все изменения, внесенные с всех кассовых компьютеров в реальном времени. Это позволит контролировать сделанные продажи и отслеживать актуальные остатки.
Кассовый компьютер №1 (клиент)
На этом компьютере:
- Установлена Nextmarket для работы кассира
- Подключено оборудование:
- Сканер штрихкодов
- Весы
- Банковский терминал
- Онлайн-касса (по локальной сети)
На этом компьютере продавец сможет выполнять кассовые операции: продажа товаров, возврат, платеж по задолженности, печать кассовых чеков, прием оплаты картой и т.д.
Информация о товарах будет загружаться из базы данных, расположенной на компьютере администратора (сервере). Т.е. цены и остатки товаров будут актуальными в любой момент времени.
С кассового компьютера печать чеков будет осуществляться на онлайн-кассе, подключенной к компьютеру администратора. Это позволяет использовать только одну онлайн-кассу для нескольких кассовых рабочих мест, что позволяет сэкономить на обслуживании ККМ.
Кассовый компьютер №2 (клиент)
Второй кассовый компьютер работает аналогично первому.
Процесс настройки
Для работы по такой схеме необходимо:
- Организовать подключение по локальной сети между всеми компьтерами
- Настроить статичный ip-адрес для компьютера “сервер”
- Установить Nextmarket на компьютер “сервер”
- Установить СУБД Firebird на компьютер “сервер” (обычно устанавливается с Nextmarket)
- Установить и настроить АТОЛ Веб-сервер на компьютер “сервер”
- Установить Nextmarket на компьютеры “клиент” и настроить подключение к компьютеру “сервер”
- Настроить подключенное оборудование
- Создать учетные записи сотрудников
- Настроить права доступа
Полезные материалы
- Установка программы Nextmarket
- Видео-урок: настройка сотрудников и прав доступа
- Настройка работы по схеме "сервер + клиент"
- Как узнать ip-адрес компьютера в локальной сети
- Установка и настройка АТОЛ Веб-сервер
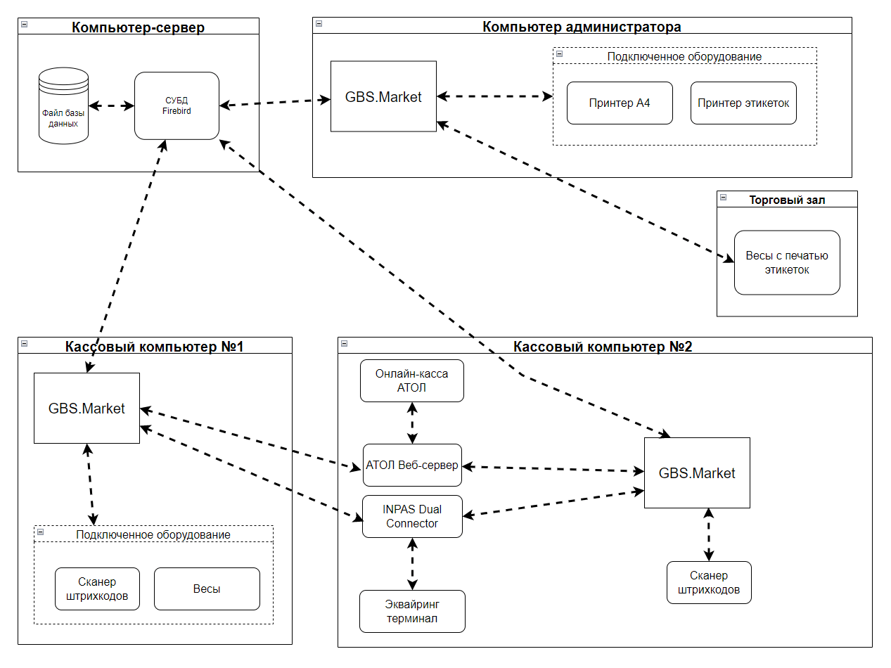
Использование отдельного сервера для базы данных + три компьютера в сети
Следующая схема предполагает наличие отдельного компьютера-сервера, на котором будет работать СУБД и находиться файл базы данных. К нему будут подключены 3 компьютера по локальной сети.

Компьютер-сервер
На этом компьютере:
- Установлена СУБД Firebird и находится база данных
Такой компьютер может работать в т.ч. под управлением ОС Linux. Основное требование – возможность установить СУБД Firebird.
Обычно отдельный сервер используется при необходимости обеспечить более гибкую настройку безопасности базы данных и при необходимости обеспечить высокую производительность для СУБД.
Компьютер администратора
На этом компьютере:
- Установлена Nextmarket для работы администратора
- Подключено оборудование:
- Офисный принтер А4
- Принтер этикеток
- Весы с печатью этикеток по локальной сети
На этом компьютере администратор сможет выполнять необходимые операции: приемка товаров, списания, переоценка, редактирование карточек товара, печать ценников.
Также будут видны все изменения, внесенные с всех кассовых компьютеров в реальном времени. Это позволит контролировать сделанные продажи и отслеживать актуальные остатки.
К компьютера администратора подключены весы с печатью этикеток, которые находятся в торговом зале. Администратор сможет обновлять информацию о товарах в весах со своего компьютера.
Кассовый компьютер №1
На этом компьютере:
- Установлена Nextmarket для работы кассира
- Подключено оборудование:
- Сканер штрихкодов
- Торговые весы
- Банковский терминал (по локальной сети)
- Онлайн-касса (по локальной сети)
На этом компьютере продавец сможет выполнять кассовые операции: продажа товаров, возврат, платеж по задолженности, печать кассовых чеков, прием оплаты картой и т.д.
Информация о товарах будет загружаться из базы данных, расположенной на компьютере-сервере. Т.е. цены и остатки товаров будут актуальными в любой момент времени.
С этого компьютера печать чеков будет осуществляться на онлайн-кассе, подключенной к компьютеру “Кассовый компьютер №2”. Это позволяет использовать только одну онлайн-кассу для нескольких кассовых рабочих мест, что позволяет сэкономить на обслуживании ККМ.
Используется один банковский терминал для двух рабочих мест, который подключен к “Кассовый компьютер №2”.
Кассовый компьютер №2
На этом компьютере:
- Установлена Nextmarket для работы кассира
- Установлен АТОЛ Веб-сервер
- Установлен INPAS Dual Connector
- Подключено оборудование:
- Сканер штрихкодов
- Торговые весы
- Банковский терминал
- Онлайн-касса
На этом компьютере сотрудники смогут работать аналогично компьютеру “Кассовый компьютер №1”.
На этом компьютере установлен АТОЛ Веб-сервер, который позволяет использовать подключенную онлайн-кассу с других компьютеров. Также установлен INPAS Dual Connector с подключенным эквайринг-терминалом, доступны для работы в одной сети.
Процесс настройки
- Установить СУБД Firebird на компьютер “сервер”
- Настроить статичный ip-адрес для компьютера “сервер”
- Установить Nextmarket на компьютеры и настроить подключение к компьютеру “сервер”
- Настроить подключение к весами с печатью этикеток с “Компьютер администратора”
- Установить и настроить АТОЛ Веб-сервер на “Кассовый компьютер №2”
- Установить и настроить INPAS Dual Connector на “Кассовый компьютер №2”
- Настроить подключенное оборудование
- Создать учетные записи сотрудников
- Настроить права доступа
Полезные материалы
- Установка программы Nextmarket
- Видео-урок: настройка сотрудников и прав доступа
- Настройка работы по схеме "сервер + клиент"
- Как узнать ip-адрес компьютера в локальной сети
- Установка и настройка АТОЛ Веб-сервер
- Установка INPAS Dual Connector
- Загрузка весовых товаров в весы с печатью этикеток
Примечания
Кроме описанных выше схем, могут быть использованы и другие вариации с различным количеством компьютеров в локальной сети.
Для стабильной работы в локальной сети рекомендуется использовать проводное соединение со скоростью не менее 100Мбит\сек. Компьютеры, выступающие в роли сервера, должны быть не менее производительными, чем компьютеры-клиенты, т.к. все запросы к базе данных будут выполняться непосредственно на компьютере-сервере. Т.е. низкая скорость локальной сети и малая производительность компьютера с базой данных приведут к снижению общей скорости работы программы на остальных компьютерах.